หน้าหลัก


1) เปิดโปรแกรม ค้าส่ง> (WS100) ใบสั่งขาย ขายส่ง

Nature

Nature

2) แถบกำหนดขอบเขตของการค้นหารายการใบสั่งขาย

3) ปุ่มกดคำสั่ง ค้นหา/สร้างใบสั่งขาย

4) ตารางแสดงรายการใบสั่งขาย


ค้นหา

Nature

1) กำหนดขอบเขตในการค้นหา

2) กดปุ่ม “ค้นหา [F5]”

3) รายการใบสั่งขาย


สร้างใบสั่งขาย

Nature

1) กดปุ่ม “สร้างใบสั่งขาย”

Nature

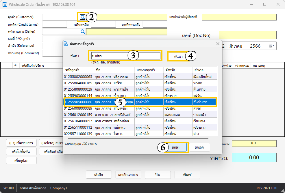
2) กดปุ่มค้นหาลูกค้า

3) กรอกรายชื่อที่จะค้นหา

4) กดปุ่ม “ค้นหา”

5) เลือกรายชื่อที่ต้องการ

6) กดปุ่ม “ตกลง”

Nature

7) เลือกกดปุ่มเพื่อ เพิ่ม/ลบ รายการสินค้า

8) กรอกจำนวนสินค้าให้ถูกต้อง

9) กดปุ่ม “บันทึก”

10) กดปุ่ม “Yes” จากนั้นกดปุ่ม “OK”


Next

WS110 -ใบส่งสินค้าชั่วคราว ขายส่ง